|
KTO ŚLEDZI CO |
W module Ustawienia > Obserwacja > Kto śledzi co można przypisywać poszczególnym użytkownikom pojazdy / naczepy / kierowców / punkty POI firmy do obserwacji.
Okno „Kto śledzi co” jest podzielone na dwie strefy:
W górnej części ekranu znajduje się obszar „Filtr użytkowników”, gdzie za pomocą filtra można dokonać selekcji obejmującej wszystkich użytkowników według ich kodu / ID użytkownika, nazwiska lub imienia.
W dolnej strefie, zawierającej szczegółowe informacje, widać, które pojazdy, naczepy, punkty POI firmy lub którzy kierowcy są obserwowani przez wybranego użytkownika.
W każdej z czterech zakładek w dolnej strefie jest dostępny filtr, za pomocą którego można wpisać określoną nazwę lub wybrać (pod)grupę.
(Pod)grupami pojazdów, naczep, kierowców i punktów POI firmy (łącznie z ich ikonami) można zarządzać w module Ustawienia > Zarządzanie > Grupy.
|
WIZUALIZACJA |
![]()
|
|
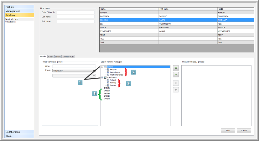
Grupy: grupy pojazdów z ich podgrupami. |
|
|
Podgrupy: podgrupy pojazdów (po najechaniu kursorem na podgrupę można zobaczyć jej pojazdy). |
|
|
Pojazdy: Wszystkie pojazdy są pokazywane osobno, nawet jeśli należą do (pod)grupy. W ten sposób dyspozytor może wybierać poszczególne pojazdy. |
W tym przykładzie pojazdy pogrupowano według krajów. Zadaniem dyspozytora jest obserwacja ciężarówek w Finlandii. Zarówno na liście pojazdów, jak i obserwowanych pojazdów, można najechać kursorem na wybrany kraj, aby zobaczyć, które pojazdy należą do tej podgrupy. Tak samo jest w przypadku pozostałych zakładek.
![]()
Śledzenie: Przypisz pojazdy na dany okres czasu (śledzenie tymczasowe)
Dla firm które chcą, aby strony trzecie mogły logować się jako użytkownicy, możliwe jest teraz przypisanie pojazdów lub naczep na dany okres czasu. W ten sposób partnerzy zewnętrzni będą mogli przez pewien czas śledzić swoje pojazdy i naczepy. Aby było to możliwe, dodano nowy przycisk
na ekranie "Kto śledzi co”.

Przycisk ten działa dokładnie tak samo jak inne przyciski z tą różnicą, że trzeba określić okres dla wybranych pojazdów lub naczep.
Aby zmodyfikować okres śledzenia wybranych pojazdów na liście, należy użyć przycisku Edytuj.

Uwaga:
Podczas przypisywania grupy pojazdów / naczep na dany okres czasu, elementy będą wyświetlane oddzielnie na liście śledzonych pojazdów / naczep.
Nie można użyć obu opcji jednocześnie. Jeśli użytkownik śledzi już na stałe pojazdy / naczepy, nie będzie można przypisać temu użytkownikowi pojazdów / naczep na czas określony. Również odwrotna opcja nie jest to możliwa.
![]()
Dane dostępne dla pojazdów / naczep śledzonych tymczasowo będą ograniczone do okresu śledzenia.